Which Cisco SD-WAN configuration provides the advantages of day-zero deployment and reusable configuration components?
A policy is created to influence routing in the network using a group of prefixes. What policy application will achieve this goal when applied to a site list?
Refer to the exhibit.

Which QoS treatment results from this configuration after the access list acl-guest is applied inbound on the vpn1 interface?
Drag and drop the devices from the left onto the correct functions on the right.

Refer to the exhibit.

Customer XYZ cannot provision dual connectivity on both of its routers due to budget constraints but wants to use both R1 and R2 interlaces for users behind them for load balancing toward the hub site. Which configuration achieves this objective?



Which behavior describes a WAN Edge router running dual DIA when its DPI engine has identified a cloud SaaS application?
A customer is receiving routes via OMP from vSmart controller for a specific VPN. The customer must provide access to the W2 loopback received via OMP to the OSPF neighbor on the service-side VPN, which configuration fulfils these requirements?


An organization requires the use of integrated preventative engines, exploit protection, and the most updated and advanced signature-based antivirus with sandboxing and threat intelligence to stop malicious attachments before they reach users and get executed. Which Cisco SD-WAN solution meets the requirements?
An engineer provisions a WAN Edge router. Which command should be used from the WAN Edge router to activate it with vManage?
Which Cisco SD-WAN component the initial communication between WAN Edge devices to join the fabric?
Refer to the exhibit.

Which configuration change is needed to configure the tloc-extention on Branch1-Edge1?

What are the two impacts of losing vManage connectivity to fabric in the Cisco SD-WAN network? (Choose two)
Two sites have one WAN Edge each WAN Edge has two public TLOCs with no restriction configured. There is full reachability between the TLOCs. How many data tunnels are formed on each Edge router?
Which component of the Cisco SD-WAN control plane architecture should be located in a public Internet address space and facilitates NAT-traversal?
An engineer configures an application-aware routing policy for a group of sites The locations depend on public and private transports The policy does not work as expected when one of the transports does not perform properly This policy is configured:

which configuration completes the policy so that it works for all locations?
A)

B)

C)

D)

Which statement describes the requirement of integrating a secure internet gateway (SIG) with a Cisco SD-WAN Edge device?

Refer to the exhibit. The Cisco SD-WAN is deployed using the default topology. The engineer wants to configure a service insertion policy such that all data traffic between Rome to Paris is forwarded through the NGFW located in London. Which configuration fulfills this requirement, assuming that the Service VPN ID is 1?
Which routes are similar to the IP route advertisements when the routing information of WAN Edge routers is learned from the local site and local routing protocols?
Refer to the exhibit.

The Cisco SD-WAN network is configured with a default full-mesh topology. An engineer wants Paris WAN Edge to use the Internet HOC as the preferred TLOC for MSN Messenger and AOL Messenger traffic. Which policy achieves this goal?
A)

B)

C)

D)

How is a TLOC uniquely identified from a WAN Edge router to the SD-WAN transport network?
Refer to the exhibit.

A network administrator is configuring OMP in vManage to advertise all the paths for the same prefix from a site that has two WAN Edge devices Each WAN Edge device is connected to three ISPs and two private MPLS transports. What is the minimum value for 'Number of Paths advertised per Prefix" that should be configured?
Drag and drop the steps from the left into the sequence on the right for a WAN Edge router after powering on for zero touch provisioning.

Refer to the exhibit.

Which command-line configuration on a WAN Edge device achieves these results?
A)

B)

C)

D)

Which protocol is used by the REST API to communicate with network devices in the Cisco SD-WAN network?
An engineer must configure a centralized policy on a site in which all HTTP traffic should use the Public Internet circuit if the loss on this circuit is below 10%. otherwise MPLS should be used Which configuration wizard fulfils this requirement?
Which data policy configuration influences BGP routing traffic flow from LAN to WAN?
A)

B)

C)

D)

Exhibit.

The SD-WAN network Is configured with a default full-mesh topology. The network engineer wants the Rome WAN Edge to use the MPLS TLOC as the preferred TLOC when ….. Telnet traffic as long as me MPLS Ink has these, characteristics:
Loss: 5%
Latency: 100ms
Jitter: 100 ms
Which configuration must the network engineer use to create a list that that classifies the MPLS link characteristics?
A)

B)

C)

D)

Which alarm setting is configured to monitor serious events that affect but do not shut down, the operation of a network function?
An engineer creates this data policy for DIA for VPN 10:

Which policy sequence enables DIA for external networks?

Which Cisco SD-WAN component facilitates the initial communication between WAN Edge devices to join the fabric?
An administrator wants to create a policy to add a traffic policer called "politer-ccnp" to police data traffic on the WAN Edge. Which configuration accomplishes this task in vSmart?



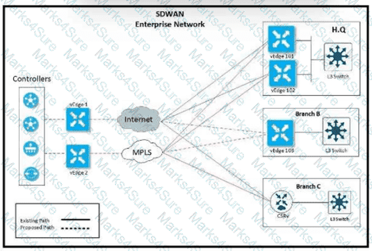
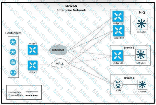
Refer to the exhibit. Company ABC has a hub-and-spoke topology in place and currently is load balancing their data traffic at the hub site over MPLS and the public Internet. The leased circuit must be preferred over the shared circuit. Which configuration meets the requirement?


An engineer is applying QoS policy for the transport-side tunnel interfaces to enable scheduling and shaping for a WAN Edge cloud router Which command accomplishes the task?
What problem happens on a device with two serial numbers, a unique device identifier (UDI), and secure unique device identifier (SUDI) when an engineer provisions ISR 4000 by PnP using only a UDI?
In an AWS cloud, which feature provision WAN Edge routers automatically in Cisco SD-WAN?
What is an advantage of using auto mode versus static mode of power allocation when an access point is connected to a PoE switch port?
An engineer is configuring a shaping rate of 1 Mbps on the WAN link of a WAN Edge router Which configuration accomplishes this task’?


Refer to the exhibit. A customer wants to deploy service insertion at site1. Which traffic from VPN 10 must route to this site through a firewall. A policy must be in place to route VPN 10 traffic from all sites toward this firewall. Which configuration must be on the vSmart controller to meet this requirement?
Which device in the SD- WAN solution receives and categorizes event reports, and generates alarms?
Refer to the exhibit.

An engineer configured OMP with an overlay-as of 10666. What is the AS-PATH for prefix 104.104.104.104/32 on R100?
What is the function of the AppNav Controller in the Cisco SD-WAN AppNav solution?
Which component is responsible for routing protocols such as BGP and OSPF in a Cisco SD-WAN solution?
Which two different states of a WAN Edge certificate are shown on vManage? (Choose two.)
How is an event monitored and reported for an individual device in the overlay network at site ID:S4300T6E43F36?
Drag and drop the attributes from the left that make each transport location unique onto the right. Not all options are used.

Which destination UDP port is used by WAN Edge router to make a DTLS connection with vBond Orchestrator?
A network administrator is configuring a centralized control policy based on match action pairs for multiple conditions, which order must be configured to prefer Prefix List over TLOC and TLOC over Origin?
REST applications communicate over HTTP or HTTPS to make calls between network devices. Which two HTTPS standard methods are included? (Choose two.)
A company deploys a Cisco SD-WAN solution but has an unstable Internet connection. When the link to vSmart comes back up, the WAN Edge router routing table is not refreshed, and some traffic to the destination network is dropped. The headquarters is the hub site, and it continuously adds new sites to the SD-WAN network. An engineer must configure route refresh between WAN Edge and vSmart within 2 minutes. Which configuration meets this requirement?

Which two actions are necessary to set the Controller Certificate Authorization mode to indicate a root certificate? (Choose two)
What is the threshold to generate a warning alert about CPU or memory usage on a WAN Edge router?
Which OMP route is selected for equal OMP route preference values on WAN Edge routers?
An engineer is troubleshooting a certificate issue on vEdge. Which command is used to verify the validity of the certificates?
An enterprise needs DIA on some of its branches with a common location ID: A041:B70C: D78E::18 Which WAN Edge configuration meets the requirement?
A)

B)

C)

D)

An enterprise is continuously adding new sites to its Cisco SD-WAN network. It must configure any cached routes flushed when OMP peers have lost adjacency Which configuration allows the cached OMP routes to be flushed after every 24 hours from its routing table?


Which policy tracks path characteristics such as loss, latency, and jitter in vManage?
Which policy blocks TLOCs from remotes and allows TLOCs from the data center to form hub-and-spoke peering?
An engineer must avoid routing loops on the SD-WAN fabric for routes advertised between data center sites Which BGP loop prevention attribute must be configured on the routers to meet this requirement?
An engineer modifies a data policy for DIA in VPN 200 to meet the requirements for traffic destined to these locations:
* external networks; must be translated
* external networks; must use a public TLOC color
* syslog servers, must use a private TLOC color
Here is the existing data policy configuration:

Which policy configuration sequence set meets the requirements?
An engineer must advertise OSPF-learned routes and modify the update interval for route filtering by TLOC color to 300 on an SD-WAN device. Which configuration accomplishes this
task?


An organization wants to discover monitor and track the applications running on the WAN Edge device on the LAN Which configuration achieves this goal?



Refer to the exhibit. An engineer is troubleshooting a control connection issue on a WAN Edge device that shows socket errors. The packet capture shows some ICMP packets dropped between the two devices. Which action resolves the issue?
An engineer is adding a tenant with location JD 306432373 in vManage. What is the maximum number of alphanumeric characters that are accepted in the tenant name field?
A company must avoid downtime at the remote sites and data plane to continue forwarding traffic between WAN Edge devices if the branch router loses connectivity to its OMP peers Which configuration meets the requirement?
A)

B)

C)

D)


Refer to the exhibit Which configuration sets up direct Internet access for VPN 1?


A customer must upgrade the cisco SD-WAN devices and controllers from version 19.2 to version 20.3. The devices include WAN Edge cloud, vManage, vSmart, and vBond. Which types of image types of image files are needed for this upgrade?
What are the two advantages of deploying cloud-based Cisco SD-WAN controllers? (Choose two.)
An enterprise deployed a Cisco SD-WAN solution with hub-and-spoke topology using MPLS as the preferred network over the Internet. A network engineer must implement an application-aware routing policy to allow ICMP traffic to be load-balanced over both the available links. Which configuration meets the requirement?
A)

B)

C)

D)

Which type of policy must be applied on a WAN Edge application-aware firewall to control traffic between two or more VPNs?
Drag and drop the BFD parameters from the left onto the BFD configurations on the right.


Refer to the exhibit. The Cisco SD-VYAN is deployed using the default topology. The engineer v/ants to configure a service insertion policy such that all data traffic between Rome to Paris is forwarded through the NGFW located in London. Which configuration fulfills this requirement, assuming that the Sen/ice VPN ID is 1?
A)

B)

C)

D)


Refer to the exhibit Which command allows traffic through the IPsec tunnel configured in VPN 0?

Refer to the exhibit vManage and vBond have an issue establishing a connection to vSmart Which two actions does the administrator take to fix the issue? (Choose two)

Refer to the exhibit. A network administrator is setting the queueing value for voice traffic for one of the WAN Edge routers using vManager GUI. Which queue value must be set to accomplish this task?
On which device is a service FW address configured to Insert firewall service at the hub?
Refer to the exhibit.

The tunnel interface configuration on both WAN Edge routers is:

Which configuration for WAN Edge routers will connect to the Internet?

Which configuration allows VPN 10 traffic to have direct internet access locally from the WAN Edge device?
A)

B)

C)

D)

A network administrator is tasked to make sure that an OMP peer session is closed after missing three consecutive keepalive messages in 3 minutes. Additionally, route updates must be sent every minute. If a WAN Edge router becomes unavailable, the peer must use last known information to forward packets for 12 hours. Which set of configuration commands accomplishes this task?

An engineer wants to automate the onboarding process for a WAN Edge router with vManage. Which command will accomplish this?
An engineer configured a data policy called ROME-POLICY. Which configuration allows traffic flow from the Rome internal network toward other sites?
A network administrator configures SNMFV3 on a Cisco WAN Edge router from CL I for monitoring purposes How many characters are supported by the snmp user username command?
Drag and drop the alarm slates from the left onto the corresponding alarm descriptions on the right.


Refer to the exhibit. An enterprise decides to use the Cisco SD-WAN Cloud onRamp for SaaS feature and utilize H.Q site Biz iNET to reach SaaS Cloud for branch C. currently reaching SaaS Cloud directly. Which role must be assigned to devices at both sites in vManage Cloud Express for this solution to work?
Which IP address must be reachable by a WAN Edge device for the ZIP process to work?
Which pathway under Monitor > Network > Select Device is used to verify service insertion configuration?
When redistribution is configured between OMP and BGP at two Data Center sites that have Direct Connection interlink, which step avoids learning the same routes on WAN Edge routers of the DCs from LAN?
How do WAN Edge devices operate when vSmart is inaccessible or fails to be reached by the WAN Edge?
Refer to exhibit.

An engineer is troubleshooting tear down of control connections even though a valid Certificate Serial Number is entered Which two actions resolve the Issue? (Choose two)
Which two services are critical for zero touch provisioning on-boarding? (Choose two)
Refer to the exhibit.

The network team must configure branch B WAN Edge device 103 to establish dynamic full-mesh IPsec tunnels between all colors with branches over MPLS and Internet circuits. The branch ts configured with:


Which configuration meets the requirement?
A)

B)

C)

D)

After deploying Cisco SD-WAN the company realized that by default, all sites built direct IPsec VPN tunnels to each other In their previous topology all spoke sites used the head office as their next hop for the LAN segment that belongs to network 40.0.0.0/16 The company wants to deploy its previous policy, which allows the 40.0.0.0/16 network that originates at the hub to advertise to the spokes. Which configuration meets the requirement'?
A)

B)

C)

D)

Which feature allows reachability to an organization’s internally hosted application for an active DNS security policy on a device?
A network is configured with CoPP to protect the CORE router route processor for stability and DDoS protection. As a company policy, a class named class-default is preconfigured and must not be modified or deleted. Troubleshoot CoPP to resolve the issues introduced during the maintenance window to ensure that:


WAN



CORE




MGMT


Drag and drop the security terminologies from the left onto the PCI-compliant network features and devices on the right.

Which controller is used for provisioning and configuration in a Cisco SD-WAN solution?
Which device should be configured with the service chain IP address to route intersite traffic through a firewall?
An SD-WAN customer must ensure that its network operations team can monitor and update the NTP server if needed on a WAN Edge in HQ. Which configuration meets this requirement?
When VPNs are grouped to create destination zone in Zone-Based Firewall, how many zones can a single VPN be part of?
Which website allows access to visualize the geography screen from vManager using the internet?
Which scheduling method is configured by default for the eight queues in the cloud vEdge router1?
An engineer wants to track tunnel characteristics within an SLA-based policy for convergence. Which policy configuration will achieve this goal?
Which protocol Is used by the REST API to communicate with network services in the Cisco SO-WAN network?

Refer to the exhibit. The network administrator has configured a centralized topology policy that results in the displayed routing table at a branch office. Which two configurations are verified by the output? [Choose two.)
Which queue must an engineer configure for control and BFD traffic for convergence on a WAN Edge router?
A network administrator is creating an OMP feature template from the vManage GUI to be applied to WAN edge routers. Which configuration attribute will avoid the redistribution of the routes back into the OMP from the LAN side?
Which policy configuration must be used to classify traffic as it enters the branch WAN Edge router to be put into the desired output queue?
A)

B)

C)

D)

Which two products are used to deploy Cisco WAN Edge Router virtual platforms? (Choose two.)